partner-offering-banner.png

Multi User NVMe IP core for Gen4 (muNVMe-IP)

DesignGateway Co., Ltd.

Select

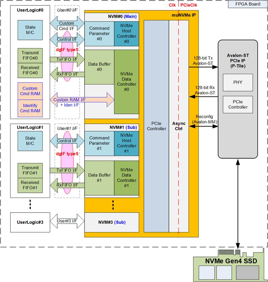
Design Gateway’s muNVMe-IP is a high-performance, multi-user NVMe Host Controller IP core designed for Altera FPGA platforms with PCIe Gen4 support. Unlike traditional NVMe solutions that rely on CPUs and software stacks, muNVMe-IP operates entirely in hardware—offering low latency, simplified architecture, and full support for concurrent access by multiple applications. Its efficient design makes it ideal for mission-critical environments such as aerospace, defense, and industrial automation. muNVMe-IP enables up to four independent user interfaces to simultaneously access a single NVMe SSD. Each user can read or write data directly, eliminating bottlenecks typically caused by software-based file system handling. This architecture not only enhances real-time responsiveness but also reduces development effort through provided reference designs, making muNVMe-IP a powerful choice for next-generation NVMe-based storage systems.

Key Features

  • Multi-user support: Allows up to four independent user interfaces to access a single NVMe SSD simultaneously with hardware-based arbitration and isolation.
  • CPU-less operation: Entirely implemented in hardware, removing the need for CPU, software drivers, or external memory.
  • High throughput: Achieves consistent high-speed data transfers using PCIe Gen4, ideal for real-time and high-volume applications.
  • Seamless integration: Includes reference designs for Altera FPGAs to streamline development and deployment.
Expand Close
Keyfeatures main image

Offering Brief

Offering Brief

Device Family Arria® 10 GX FPGA, Agilex® 7 FPGAs and SoC FPGAs F-Series
Offering Status Production
Integrated Testbench No
Evaluation License No
Design Examples Available Yes
Demo Yes
Compliance No
Hardware Platforms Supported Agilex™ 7 FPGA Starter Kit
Latest Quartus Version Supported 23.1.0
Development Language Encrypted VHDL

Encrypted IP core

Reference Designs Quartus Project

Ordering Information

Market Segment and Sub-Segments